SPEM Plugin
Software Process Engineering Metamodel (SPEM)
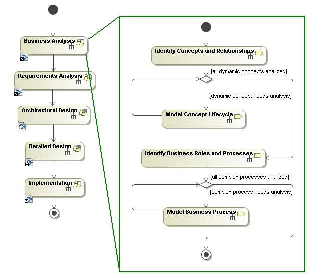
Software Process Engineering Metamodel (SPEM) plugin is a standard adopted by OMG for software development process definition, specifically including those processes that involve or mandate the use of UML.
Features
Support for Software Process Engineering Metamodel 2.0.
MagicDraw supports Software Process Engineering Metamodel (SPEM) 2.0. SPEM is a standard adopted by OMG for software development process definition, specifically including those processes that involve or mandate the use of UML.
SPEM 2.0 Highlight
SPEM 2.0 does not concentrate on the single method and is defined to describe any kind of software development process: RUP, OpenUP, Scrum, XP.
The preferable way to download the SPEM 2.0 Plugin is using MagicDraw Resource/Plugins Manager (Help -> Resource/Plugins Manager).
Join the conversation in the CATIA MBSE Cyber System User Community!
NOTE: Existing users of No Magic products can access to the user portal at https://magicdraw.com/main.php, as well as Cameo Collaborator for Teamwork Cloud samples at https://ccexamples.nomagic.com.
Learn What CATIA Can Do for You
Speak with a CATIA expert to learn how our solutions enable seamless collaboration and sustainable innovation at organizations of every size.
Get Started
Courses and classes are available for students, academia, professionals and companies. Find the right CATIA training for you.
Get Help
Find information on software & hardware certification, software downloads, user documentation, support contact and services offering


