T72-2024 Notification regarding Download PDF link inside the Recipe Comparison and the Recipe IOQ report Load Balanced servers
Step to resolve an issue with using the Download PDF link inside the Recipe Comparison and the Recipe IOQ report on a load balanced server.
Program
BIOVIA Pipeline Pilot
Operating System
Windows & Linux
Description
Step to resolve an issue with using the Download PDF link inside the Recipe Comparison and the Recipe IOQ report on a load balanced server.
Resolution
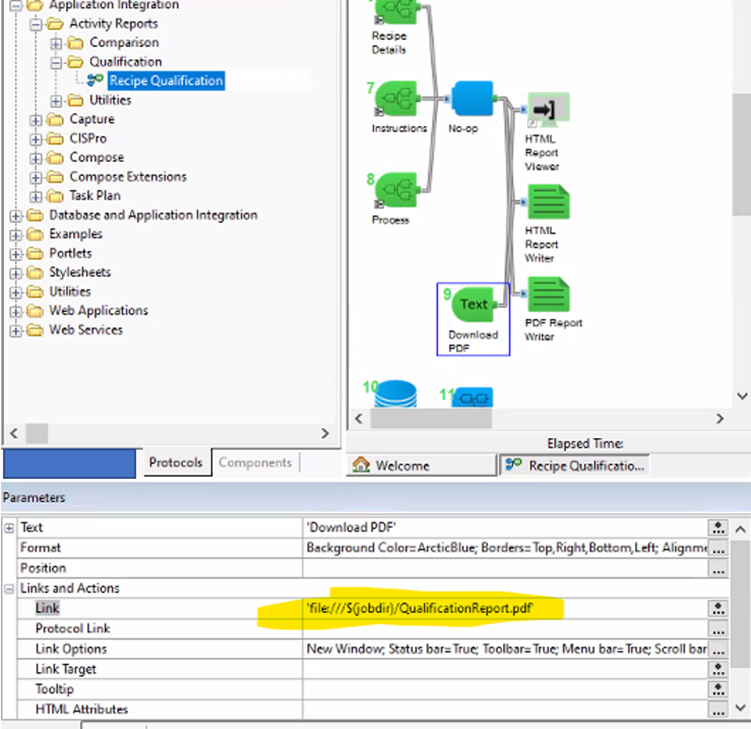
Open the “Recipe Qualification” protocol in the Pipeline Pilot Client. In the protocol locate the “Download PDF” component to view the parameters. The parameter the needs to be changed is under Link and actions. Under this the link parameter needs to be changed to ‘file://(file location)/QualificationReport.pdf.’ which will direct it to the absolute file location.
If a third forward slash is used it will redirect to the environment (the load balancer) instead of the absolute file location (see example below).
The same steps need to be done for the recipe IOQ report protocol.

How to contact BIOVIA Support
If you have any questions, please contact BIOVIA Support.
Need Assistance?
Our support team is here to help you make the most of our software. Whether you have a question, encounter an issue, or need guidance, we've got your back.